Панель настройки элемента
Панель настройки включает разделы:
- Позиция и размер
- Атрибуты
- Стили
- События
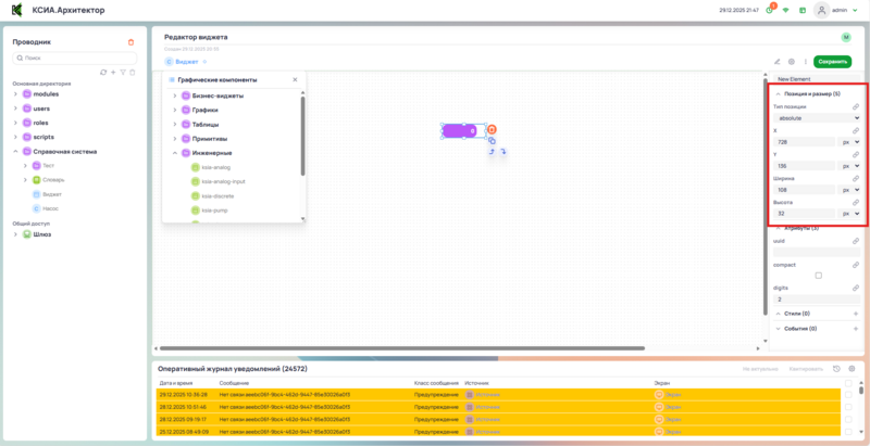
Позиция и размер
В этом разделе настраиваются размеры графического элемента, позиция элемента на мнемосхеме относительно координаты (0,0) (Левый верхний угол полотна) и тип позиции элемента.

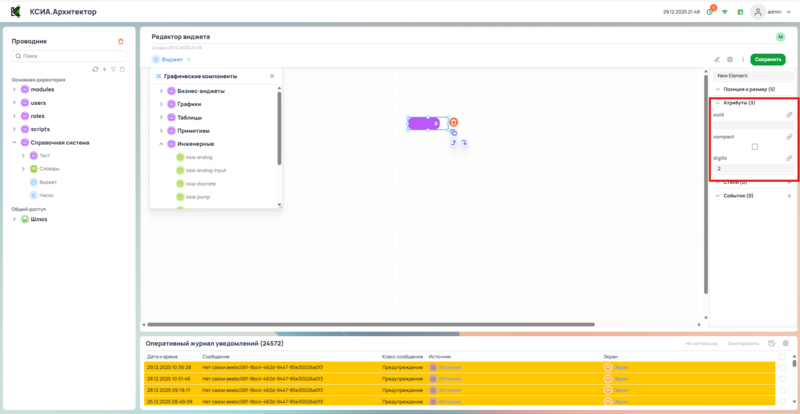
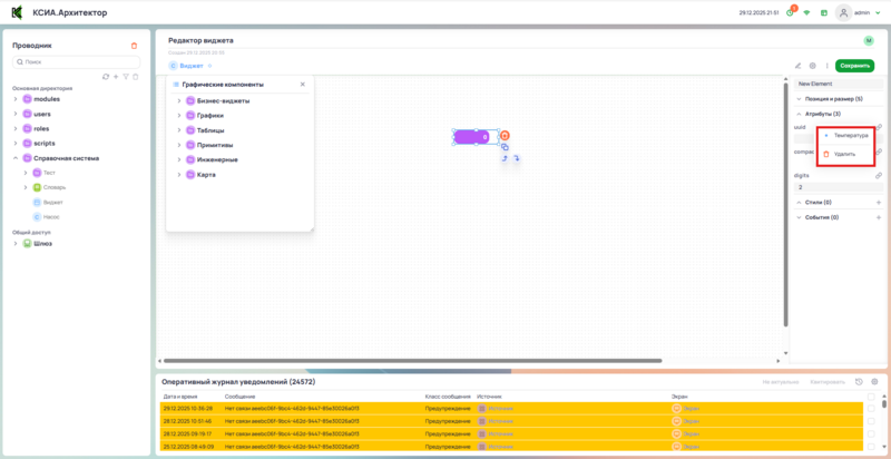
Атрибуты
В этом разделе осуществляется привязка к полям класса в которые будут привязаны к элементу.

Для привязки значения нажать на значок привязки рядом с полем uuid и выбрать необходимое поле класса.

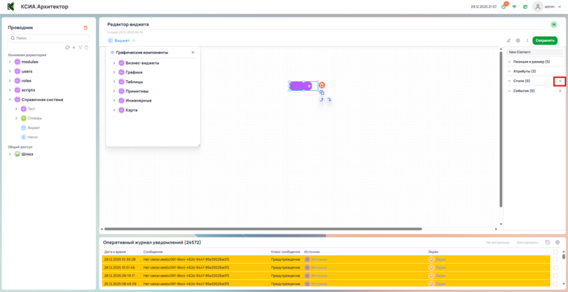
Стили
Раздел для добавления дополнительных стилей к графическому элементу. Для добавления нового стиля нажать на кнопку Добавить.

После нажатия откроется окно Добавление стиля. В этом окне необходимо выбрать параметр объекта к которому будет применён стиль и ввести название стиля.

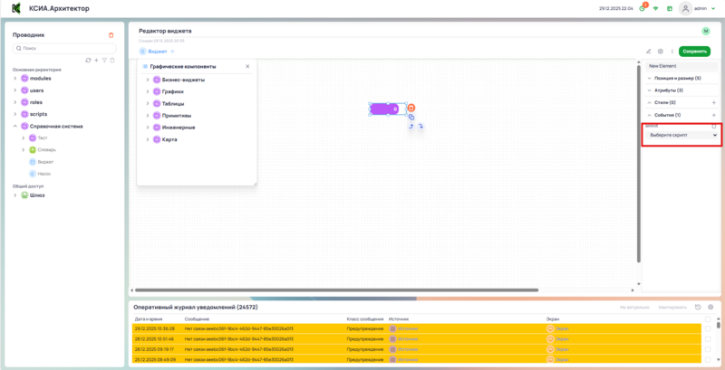
События
Раздел для добавления дополнительных событий графическому элементу. Для добавления нового события нажать кнопку Добавить.

После нажатия откроется окно Добавление события. Из выпадающего списка выбрать тип события.

В панели настройки добавится событие. Следующим шагом необходимо выбрать скрипт который выполнится в этом событии.
