Списки компонентов
Для создания графической части виджета используются списки компонентов:
- Список слоев
- Список элементов
- Список анимаций
- Графические компоненты
- Список скриптов
Для добавления списка на полотно необходимо вызвать меню списка компонентов и нажать на необходимый список левой клавишей мыши.

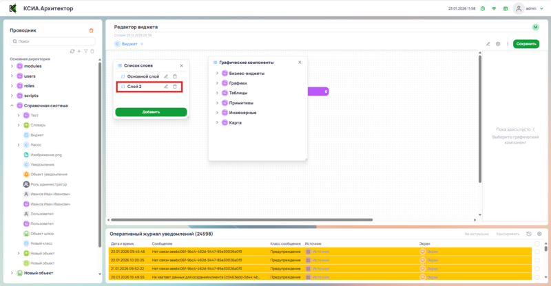
Список слоёв
В списке представлен весь список слоёв которые используются в классе виджета. Каждый слой содержит собственный набор компонентов.

Для перехода на нужный слой нажать на него левой клавишей мыши.
Для слоёв доступны следующие операции:
| Элемент панели инструментов | Функция |
|---|---|
![]() |
Редактирование слоя |
![]() |
Удаление слоя |
![]() |
Добавление слоя |
Добавление слоя
Нажать кнопку Добавить в окне с списком слоёв.

В списке слоёв добавится новый слой.

Редактирование слоя
При нажатии кнопки редактировать слой откроется окно Редактирование слоя, в котором доступна возможность изменить название слоя. После ввода изменений нажать кнопку Сохранить.

Список элементов
Список элементов - это список всех графических компонентов добавленных на слой.

Для того чтобы выбрать необходимый элемент из списка нужно нажать на него в списке левой клавишей мыши.
С помощью списка элементов с элементами можно произвести следующие операции:
| Элемент панели инструментов | Функция |
|---|---|
/ ![]() |
Разрешить/Запретить редактировать элемент на полотне |
/ ![]() |
Отобразить/ Скрыть элемент на полотне |
![]() |
Удалить элемент |
Список анимаций
Список анимаций – это список всех анимаций созданных в классе виджета.

Для анимаций доступны следующие операции:
| Элемент панели инструментов | Функция |
|---|---|
/ ![]() |
Разрешить/Запретить редактировать анимацию |
![]() |
Редактирование анимации |
![]() |
Удаление анимации |
При нажатии на кнопку редактировать анимацию откроется окно Редактирование анимации.

Для настройки анимации используется официальная документация CSS.
Анимацию можно применить к любому элементу из списка Графических компонентов.
Графические компоненты
В этом списке представлены все графические компоненты доступных в КСИА.Архитектор.
Компоненты представлены в виде интерактивного списка с древовидной структурой

Добавление компонентов в рабочую область осуществляется путём перетаскивания их из интерактивного списка.

Список скриптов
В этом списке представлены все скрипты созданные пользователем для данного виджета.

Для создания нового скрипта необходимо нажать кнопку Добавить. В списке появится новый скрипт.

Для скрипта доступны следующие операции:
| Элемент панели инструментов | Функция |
|---|---|
![]() |
Редактирование скрипта |
![]() |
Удаление скрипта |
При нажатии кнопки Редактирование скрипта откроется для окно для ввода программного кода на JavaScript. После внесение всех изменений нажать кнопку Сохранить.




/ 
/ 